こんにちは。梶原です。
「Spring Tool Suite (STS)と Spring Boot で始める Web アプリケーション開発」の第2回です。
3回に分けて掲載しています。
- 第1回:STS のインストールと Spring Legacy プロジェクトを動かす
- 第2回:Spring Starter プロジェクトを動かし画面に Hello World を表示する
- 第3回:画面に入力した内容を画面に表示する
Spring Boot については TECHSCORE BLOG の記事「Spring Boot 入門」もご覧ください。
前回の記事では Spring Tool Suite (STS) をインストールし、ローカル開発環境でサーバを起動して Spring Legacy プロジェクトのデフォルト画面を表示できるまでを実施しました。
今回は Spring Starter プロジェクトを利用して Spring Boot で画面を表示してみます。
この記事のゴール
STS で Spring Starter プロジェクトを作成して画面に Hello World を表示します。上記で紹介したTECHSCORE BLOG の記事「Spring Boot 入門」と同じ内容です。
STS ではなくてコマンドラインで操作したいという方は、上記の記事や Spring4 になりますが TECHSCORE BLOG の記事「Maven3 と Spring4 ではじめる Hello, World!」もご覧ください。
環境
- Windows 10
- Java 8
- Spring Tool Suite (STS) 3.8.1
Spring Starter プロジェクト
Spring Starter プロジェクトは Spring Boot 用のプロジェクトです。
前回の記事で作成した Spring Legacy プロジェクトは Spring Boot 以外の Spring Framework で利用するプロジェクトでした。
プロジェクトを作成
プロジェクトの設定のために画面が3つ表示されます。
File メニュー > New > Spring Starter Project をクリック。

New Spring Starter Project 設定画面が表示されます。設定を入力していきます。
Name は「DemoSpringBootApp」としました。
Group は「com.techscore.springboot」、Artifact は「DemoSpringBootApp」、Package は「com.techscore.springboot」とします。
Next ボタンをクリックします。

引き続き設定を入力します。
Dependencies は「Web」をクリックし、開いた領域の「Web」チェックボックスをチェック。
Next ボタンをクリックします。

最後の設定画面です。
プロジェクトをダウンロードするURLを確認。デフォルトのまま変更しません。

Finish ボタンをクリックすると、プロジェクト「DemoSpringBootApp」の作成が完了します。

以上の手順でプロジェクトの作成は完了です。
次の手順ではコントローラクラスを作成・編集します。
コントローラクラスを作成・編集
File メニュー > New > Class をクリック。Eclipse で Java クラスを作成する場合と同じ手順です。
New Java Class 設定画面が表示されるので、クラスの設定を行います。
Finish ボタンをクリックすると、「HelloController」の作成が完了します。

HelloController.java を編集します。
|
1 2 3 4 5 6 7 8 9 10 11 12 |
package com.techscore.springboot; import org.springframework.web.bind.annotation.RequestMapping; import org.springframework.web.bind.annotation.RestController; @RestController public class HelloController { @RequestMapping("/") public String index() { return "Hello World!"; } } |
文字列 ”Hello World!” をクライアント(Web ブラウザ)に返却する処理を記述しました。
クラス定義の前のアノテーション @RestController は、このクラスが RESTコントローラであることを示しています。
クラスにはメソッド「index」があり、このメソッドにはアノテーション @RequestMapping が指定されています。このメソッドがアドレス「/」にアクセスした場合に呼び出しされるリクエストハンドラであることを示しています。
コーディングはたったこれだけです。
それではプロジェクトを実行してみましょう。
プロジェクトを実行して画面にアクセス
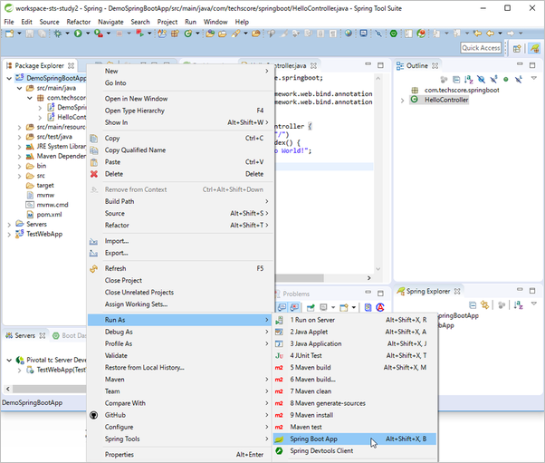
プロジェクト「DemoSpringBootApp」を右クリックし、Run As > Spring Boot App をクリック。

しばらくすると以下のようなログが出力され、末尾に「Started DemoSpringBootAppApplication」とあります。プロジェクトが実行できました。
|
1 2 3 4 5 6 7 |
. ____ _ __ _ _ /\\ / ___'_ __ _ _(_)_ __ __ _ \ \ \ \ ( ( )\___ | '_ | '_| | '_ \/ _` | \ \ \ \ \\/ ___)| |_)| | | | | || (_| | ) ) ) ) ' |____| .__|_| |_|_| |_\__, | / / / / =========|_|==============|___/=/_/_/_/ :: Spring Boot :: (v1.4.1.RELEASE) |
画面にアクセスします。
http://localhost:8080/

”Hello World!” が表示されました。
実行したプロジェクトを停止
最後にプロジェクトを停止しましょう。
Console ビューに表示されている停止ボタンをクリックすると停止されます。

まとめ
下準備なし、シンプルなコントローラのコードだけで Web アプリケーションとして実行できました。
Eclipse の操作に慣れている人はわずか数分で画面表示まで完了できたのではないでしょうか。
次回はフォームを作成し、入力した内容をブラウザに表示させてみます。


